resume
断点续传设置
断点续传功能适用于EdgeLink设备与WebAccess连接的情况,在进行正确的配置之后,如果由于网络连接原因导致实时数据传输中断,则在网络连接恢复后会WebAccess会向EdgeLink设备请求补全断线期间的数据。目前补全的数据为分钟及以上级别的数据记录,因为如果秒级的数据记录如果也要补全的话,可能会造成数据量过大且大多数情况下不会带来显著的好处。
为了能够实现断点续传的功能,配置的系统至少必须满足以下条件:
-
EdgeLink设备必须为需要续传的Tag点配置数据存储,只有这样才能保证断线期间的数据不会丢失。
-
WebAccess与EdgeLink之间的连接协议必须是WASCADA服务协议。
-
WebAccess上设备节点的名称必须与EdgeLink设备的名称一致,如果使用主动连接的方式,则在WebAccess上设备节点的名称必须与主动连接配置项中的Device Identifier一致。
-
WebAccess配置的点地址中,对于需要断点续传的点,必须有"/T"后缀,否则该点不会被断点续传。
-
对于需要断点续传的点,在WebAccess端的配置项“记录数据”的设定必须为“是”。
-
webaccess工程中需要勾选RTDB.
EdgeLink Studio上与断点续传相关的配置
周期存储配置

-
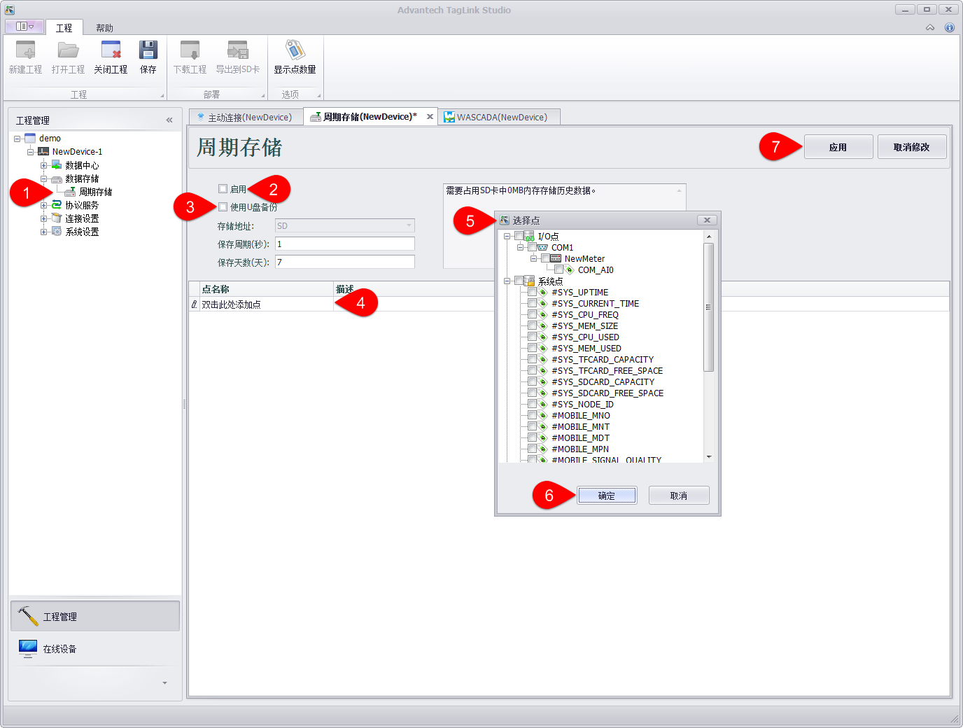
在工程节点中的“数据存储”下找到“周期存储”,双击它打开设置页面。
-
点击“启用”按钮来启用周期存储,周期存储的参数包括:
-
存储地址:存储地址目前只能选择SD卡。
-
保存周期(秒):保存周期就是将数据存储到SD卡的周期,保存周期的单位是秒。
-
保存天数(天):保存天数就是数据能在SD卡中存储的时间,保存天数的单位是天。
-
点击“使用U盘备份”按钮来启用U盘备份数据。
-
双击“双击此处添加点”将会弹出选择要进行数据备份的点。
-
选择需要备份的点。
-
选择完需要备份的点之后,点击“确定”保存。
-
上面的步骤都完成之后,点击“应用”保存。