resume
断点续传设置
断点续传功能适用于EdgeLink设备与WebAccess连接的情况,在进行正确的配置之后,如果由于网络连接原因导致实时数据传输中断,则在网络连接恢复后会WebAccess会向EdgeLink设备请求补全断线期间的数据。目前补全的数据为分钟及以上级别的数据记录,因为如果秒级的数据记录如果也要补全的话,可能会造成数据量过大且大多数情况下不会带来显著的好处。
为了能够实现断点续传的功能,配置的系统至少必须满足以下条件:
-
EdgeLink设备必须为需要续传的Tag点配置数据存储,只有这样才能保证断线期间的数据不会丢失。
-
WebAccess与EdgeLink之间的连接协议必须是WASCADA服务协议。
-
WebAccess上设备节点的名称必须与EdgeLink设备的名称一致,如果使用主动连接的方式,则在WebAccess上设备节点的名称必须与主动连接配置项中的Device Identifier一致。
-
WebAccess配置的点地址中,对于需要断点续传的点,必须有"/T"后缀,否则该点不会被断点续传。
-
对于需要断点续传的点,在WebAccess端的配置项“记录数据”的设定必须为“是”。
-
webaccess工程中需要勾选RTDB.
EdgeLink Studio上与断点续传相关的配置
周期存储配置

-
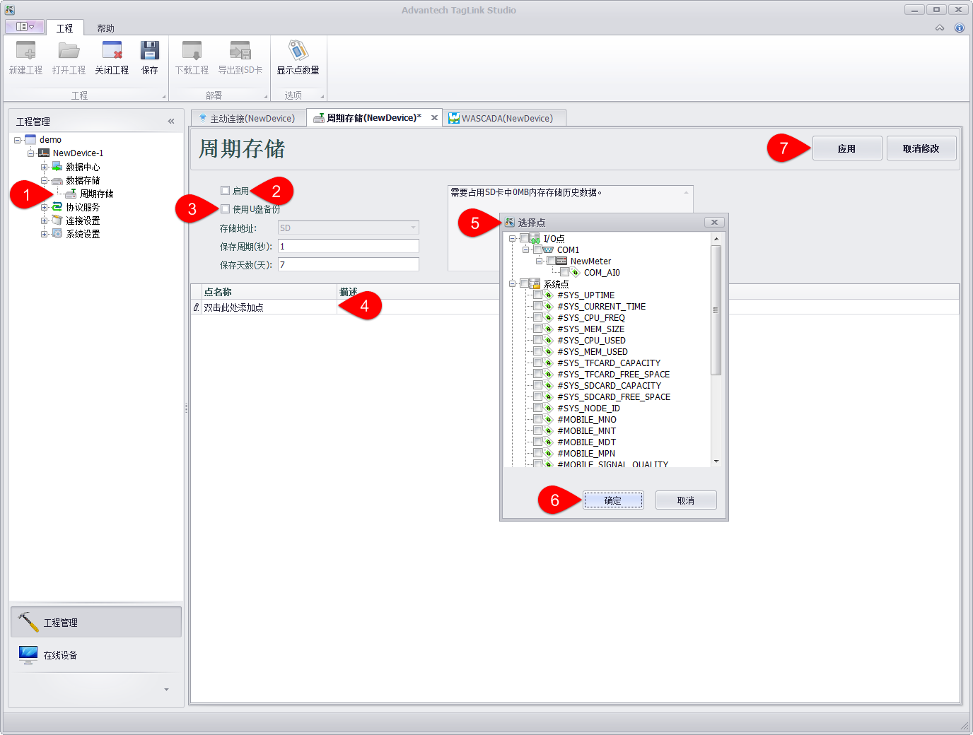
在工程节点中的“数据存储”下找到“周期存储”,双击它打开设置页面。
-
点击“启用”按钮来启用周期存储,周期存储的参数包括:
-
存储地址:存储地址目前只能选择SD卡。
-
保存周期(秒):保存周期就是将数据存储到SD卡的周期,保存周期的单位是秒。
-
保存天数(天):保存天数就是数据能在SD卡中存储的时间,保存天数的单位是天。
-
点击“使用U盘备份”按钮来启用U盘备份数据。
-
双击“双击此处添加点”将会弹出选择要进行数据备份的点。
-
选择需要备份的点。
-
选择完需要备份的点之后,点击“确定”保存。
-
上面的步骤都完成之后,点击“应用”保存。
主动连接设置

-
在工程节点中的“连接设置”下找到“主动连接”,双击它打开设置页面。
-
点击“添加”按钮来新增一个主动连接。
-
设置主动连接的参数,包括:
-
协议名称:指定对上连接的协议,其中“WebAccess WhereIAm”用于连接WebAccess服务器,“DTU - Four Faith PROT”用于连接支持四信DTU的服务器。选择不同的服务,在设置页面最右边的扩展参数列会有不同的设置参数,请根据各个协议的配置参数来正确配置。WhereIAm的配置参数只有一个:Device Identifier,指定设备标识,该标识必须与WebAccess工程中配置的设备名称一致,以便WebAccess可以正确识别每一台连上的设备。
-
本地服务:指定对下连接的服务,其中“Modbus RTU”为通过虚拟串口连接Modbus RTU服务,其他均为通过TCP连接的系统服务。
-
从站地址:仅在对下连接为Modbus RTU服务时有效,指定Modbus RTU从站地址。
-
绑定网口:指定主动连接通过那个网口进行数据通信,设置为None表示不绑定。此参数一般用于设备有多个网络连接时,为避免系统默认路由的不确定性,需要明确指定主动连接的数据通道时使用,例如绑定Cellular,就指定了只使用蜂窝无线网络进行数据传输。
-
连接周期(秒):指定主动连接每隔多久建立一次对上连接。
-
连接时长(秒):指定对上连接建立后持续多久再断开,设置为0表示对上连接建立后不主动断开。
-
重试次数:指定建立对上连接时失败后的重试次数,超出重试次数后,主动连接将不再尝试连接直到下一个连接周期的到来。
-
空闲时间(秒):指定对上连接建立后,如果该连接在指定的空闲时间内没有任何数据传输,程序会断开此对上连接并进行重连。设置为0表示不检查空闲时间。
-
点击“+”按钮添加对上连接的主站地址及端口号。
-
输入主站地址,可以使用IP,也可以使用域名地址。
-
输入主站端口,如果是WebAccess,一般默认是504。
-
点击确定添加主站信息到主站列表,重复4~7步骤可以添加多个主站,每个主动连接可以设置最多5个主站。
-
点击“确定”按钮添加该主动连接到列表中。
WebAccess上断点续传手动添加设置的方式
通讯端口设置

-
在工程/节点中找到“test”,点击它打开设置页面。
-
将“接口名称”设置为TCPIP
-
将“超时”设置成10000
-
其他参数可以根据自己的需要进行设置,设置完成后点击“提交”保存。
新建设备

-
在工程/节点下找到“通讯端口1”单击,在通讯端口1界面中找到“添加设备”按钮单击。
-
填写设备名称,此处的设备名称要与EdgeLink Studio中的设备名称保存一致。
-
设备类型,选择选择WASCADA。
-
通讯端口号一般默认设置为504。
-
其他参数可以根据需要进行修改,修改完成后点击提交保存。
新建点

-
在工程/节点下找到“NewDevice”单击,在NewDevice界面中找到“添加点”按钮单击。
-
填写点名称,此处的“点名称”要与EdgeLink Studio中的点名称保存一致,此处为COM_AI0。
-
填写“地址”,地址的格式为“点名称/T”,此处我们填写COM_AI0/T。
-
记录数据出选择“是”。
-
其他参数可以根据需要进行修改,修改完成后点击提交保存。
WebAccess上断点续传从EdgeLink工程文件导入配置的方式
导入EdgeLink工程文件

-
在工程/节点下找到“test”单击,在test界面中找到“外部数据导入”按钮单击,将会调到 该界面。
-
我们选择“Import EdgeLink”单击(用户需要根据自己的情况进行选择)。

-
在此界面中,通过单击“浏览”选择自己工程。
-
完成上步之后单击“提交”即可。